Anatoly Butko 8a73ecefd8 Add GPL-3.0 license and improve third-party attribution
- Add LICENSE file with GPL-3.0 license text and copyright notice
- Update README.md with dedicated Third-Party Components section
- Clarify licensing for ComfyUI (GPL-3.0), PyTorch (BSD 3-Clause), and ROCm (Various OSS)
2025-07-20 10:06:01 -04:00
2025-06-28 21:44:26 -04:00
2025-06-28 21:44:26 -04:00
2025-06-28 21:44:26 -04:00
2025-06-28 21:44:26 -04:00
2025-06-28 21:44:26 -04:00

ComfyUI ROCm Docker Image

🔥 ComfyUI with AMD ROCm support - Run ComfyUI on AMD GPUs with optimized ROCm-compatible dependencies.

Docker Pulls ROCm AMD GPU

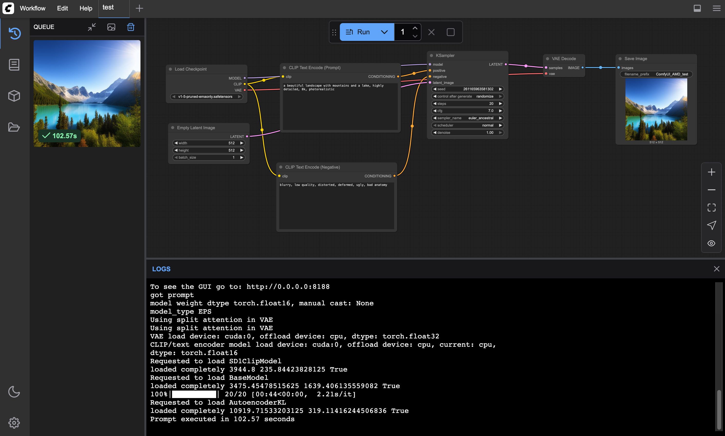
ComfyUI Interface ComfyUI running on AMD ROCm with sample workflow and generated landscape image

📋 Version Information

  • Base Image: rocm/pytorch:rocm6.4.1_ubuntu24.04_py3.12_pytorch_release_2.6.0
  • Python: 3.12.10
  • PyTorch: 2.6.0+git684f6f2
  • ROCm: 6.4.43483-a187df25c
  • ComfyUI: v0.3.43 (e18f53c, 2025-06-27)

Key Features

  • 🎨 Node-based AI workflow - Visual interface for creating complex AI pipelines
  • 🔥 AMD ROCm optimized - Native AMD GPU acceleration with ROCm 6.4+
  • 📦 Smart model management - Automatic downloads with configurable model sets
  • 🧪 Tested compatibility - All dependencies verified on real AMD hardware
  • 🎯 Ready to use - Pre-configured with sample workflows
  • 💾 Persistent storage - Models and outputs preserved across restarts

🚀 Quick Start

# Pull and run ComfyUI with ROCm support
docker run -d \
  --device=/dev/kfd \
  --device=/dev/dri \
  --group-add=video \
  -p 8188:8188 \
  -v $(pwd)/models:/workspace/ComfyUI/models \
  -v $(pwd)/output:/workspace/ComfyUI/output \
  corundex/comfyui-rocm:latest

Access ComfyUI at: http://localhost:8188

📋 Requirements

Component Requirement
GPU AMD RX 6000/7000+ series with ROCm support
VRAM 8GB minimum (16GB+ recommended)
OS Linux (Ubuntu 24.04+ recommended)
Docker Latest version with GPU support
ROCm Drivers 6.4+ installed on host

🔧 Setup Instructions

1. Install ROCm Drivers

# Ubuntu/Debian
curl -fsSL https://repo.radeon.com/rocm/rocm.gpg.key | sudo gpg --dearmor -o /etc/apt/keyrings/rocm.gpg
echo "deb [arch=amd64 signed-by=/etc/apt/keyrings/rocm.gpg] https://repo.radeon.com/rocm/apt/6.4 jammy main" | sudo tee /etc/apt/sources.list.d/rocm.list
sudo apt update && sudo apt install rocm-dkms
sudo usermod -a -G render,video $USER

2. Verify ROCm Installation

rocm-smi  # Should show your AMD GPU(s)

3. Run ComfyUI

docker run -d \
  --name comfyui-rocm \
  --device=/dev/kfd --device=/dev/dri --group-add=video \
  -p 8188:8188 \
  -v ./models:/workspace/ComfyUI/models \
  -v ./output:/workspace/ComfyUI/output \
  corundex/comfyui-rocm:latest

🎛️ Model Management

Control model downloading with the MODEL_DOWNLOAD environment variable:

Mode Description Models Included
default Essential starter (4GB) SD 1.5
common Comprehensive set (~30GB) SD 1.5, SDXL, ControlNets, upscalers, VAE, embeddings
realistic Photo-realistic models (~8GB) Realistic Vision, DreamShaper, VAE
photorealistic SDXL realistic (~12GB) Juggernaut XL, RealVisXL
artistic Creative/stylized (~2GB) Deliberate v2
all Everything (~100GB) All model sets combined
none Skip downloads Use existing models only

Usage Examples

# Default models (SD 1.5)
docker run -d --device=/dev/kfd --device=/dev/dri --group-add=video \
  -p 8188:8188 -v ./models:/workspace/ComfyUI/models \
  corundex/comfyui-rocm:latest

# All models (~100GB download)
docker run -d --device=/dev/kfd --device=/dev/dri --group-add=video \
  -p 8188:8188 -e MODEL_DOWNLOAD=all \
  -v ./models:/workspace/ComfyUI/models \
  corundex/comfyui-rocm:latest

# Use existing models only
docker run -d --device=/dev/kfd --device=/dev/dri --group-add=video \
  -p 8188:8188 -e MODEL_DOWNLOAD=none \
  -v ./models:/workspace/ComfyUI/models \
  corundex/comfyui-rocm:latest

🐳 Docker Compose

services:
  comfyui-rocm:
    image: corundex/comfyui-rocm:latest
    container_name: comfyui-rocm
    devices:
      - /dev/kfd:/dev/kfd
      - /dev/dri:/dev/dri
    group_add:
      - video
    ports:
      - "8188:8188"
    volumes:
      - ./data/models:/workspace/ComfyUI/models
      - ./data/output:/workspace/ComfyUI/output
      - ./data/input:/workspace/ComfyUI/input
      - ./data/custom_nodes:/workspace/ComfyUI/custom_nodes
      - ./data/user:/workspace/ComfyUI/user
    environment:
      - MODEL_DOWNLOAD=default
      - HIP_VISIBLE_DEVICES=0
      - CUDA_VISIBLE_DEVICES=""
    restart: unless-stopped

Run with: docker compose up -d

Performance & Hardware

Tested Hardware

  • AMD Radeon RX 9060 XT (16GB VRAM)

Performance Metrics

  • Generation Time: ~30-60s for 512x512 images
  • VRAM Usage: 4-8GB for basic operations
  • Model Loading: ~30-60s first time, cached afterward
  • Batch Processing: Multiple images supported

Tips

  • Mount persistent volumes to avoid re-downloading models
  • Start with default models, upgrade to larger sets as needed
  • Use fast SSD storage for optimal performance

🔍 Troubleshooting

Issue Solution
Container won't start Check ROCm drivers: rocm-smi
No GPU detected Verify container GPU access: docker exec comfyui-rocm python -c "import torch; print(torch.cuda.is_available())"
Model download fails Check internet connection, disk space, and logs
Out of memory Reduce batch size, use smaller models, ensure 8GB+ VRAM
Models not found Verify downloads completed and file permissions

📄 License & Credits

This project is licensed under GPL-3.0. See the LICENSE file for details.

Third-Party Components

Acknowledgments:

  • ComfyUI - Node-based AI workflow interface
  • AMD ROCm - Open source GPU computing platform
  • ROCm community for AMD GPU AI support

🔗 Links: Docker Hub | GitHub | ComfyUI

Description
ComfyUI with AMD ROCm support for GPU-accelerated AI image generation on AMD RX 6000/7000+ GPUs
Readme 1 MiB
Languages
Python 58.1%
Dockerfile 31.2%
Shell 10.7%